Package qb :: Module remoteMessaging :: Class RemoteMessagingReceiver
[hide private]
[frames] | no frames]

Class RemoteMessagingReceiver

source code


A simple TCP socket-based logging receiver.

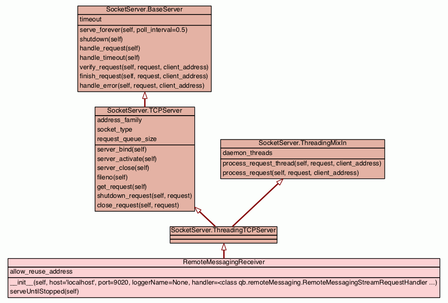
Class Hierarchy for RemoteMessagingReceiver
Class Hierarchy for RemoteMessagingReceiver

Instance Methods [hide private]
 
__init__(self, host='localhost', port=9020, loggerName=None, handler=<class qb.remoteMessaging.RemoteMessagingStreamRequestHandler ...)
Constructor.
source code
 
serveUntilStopped(self)
Handle incoming requests until told to shut down.
source code

Inherited from SocketServer.ThreadingMixIn: process_request, process_request_thread

Inherited from SocketServer.TCPServer: close_request, fileno, get_request, server_activate, server_bind, server_close, shutdown_request

Inherited from SocketServer.BaseServer: finish_request, handle_error, handle_request, handle_timeout, serve_forever, shutdown, verify_request

Inherited from SocketServer.BaseServer (private): _handle_request_noblock

Class Variables [hide private]
  allow_reuse_address = 1

Inherited from SocketServer.ThreadingMixIn: daemon_threads

Inherited from SocketServer.TCPServer: address_family, request_queue_size, socket_type

Inherited from SocketServer.BaseServer: timeout

Method Details [hide private]

__init__(self, host='localhost', port=9020, loggerName=None, handler=<class qb.remoteMessaging.RemoteMessagingStreamRequestHandler ...)
(Constructor)

source code 

Constructor. May be extended, do not override.

Parameters:
  • host (str) - The name of the host running the socket server.
  • port (int) - The port number for the INET socket on the listening host.
  • loggerName (str) - The name of the logging.Logger object which is to receive the logRecords sent over the socket.
  • handler (RemoteMessagingStreamRequestHandler) - The request handler for the SocketServer
Overrides: SocketServer.BaseServer.__init__